OpenPro Application Guide Accounts Receivables (AR)
Chapter 13: Customers
Introduction
The Customers selection enables you to enter information about your customers, such as codes for payment terms, a tax code, an A/R account, a sales representative, and a ship-via method.
You can print a customer list or labels in order by either customer number or customer name. You can also print a log of changes made to customer information if you specified in Company Information that change logs were to be used.
To Begin
From the Receivables menu go to Customer Find.
Entering Customers
The following screen appears:
From this screen you can work with both new and existing customers. If a customer already exists for a customer number you enter, the information on file will appear and be available for changes or deletion.
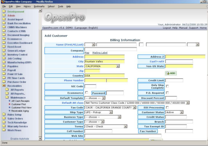
To add a customer you need to click on the Make a New Customer HERE button. Once you do the following screen will appear:
From here fill out all required fields in blue, as well as desired optional fields.
Once you are finished, click on the blue “Add” button at the bottom of the screen and you will have added a new customer to your system.
View
To view a customer you first need to click on Customer Find from the Receivables menu screen. This will take you to the following window:
From this window you type in all of the information that you know about the customer you would like to view. Once you click “submit”, the screen will take you to that customer. If you are unsure of any information pertaining to the customer, you also have the option to simply click “submit” and you will be taken to a window listing ALL of your customers in alphabetical name order.
From here you are able to view information about the customer with the “Info” button, view the customers history with the “History” button, and also edit any of the details pertaining to that customer by clicking on the “Edit” button. You can also view past invoices, payment history, and ship-to information.
In order to assign a customer a property like payment terms or ship-via method, click on the “Edit” button or create a new customer. From the editing screen, use the pull down menus to choose from selections that you have defined elsewhere.




